Archive for February 18, 2010

OpenOffice Calc Review – Best Free Microsoft Excel Alternative

OpenOffice 3.1 has been around quite sometime and now there is an updated version 3.2 just released on Feb 11th, 2010. Many companies like Oracle (earlier Sun), Red Hatimage, IBM etc have worked on this community driven Office Software suit. Great features and extra stability have been introduced post OpenOffice 3.0. We had earlier carried out a review of OpenOffice Writer. Here is our review on OpenOffice Calc, a worthy alternative to the most popular Spreadsheet software, Microsoft Excel.

Calc Features

  • OpenOffice Calc is Open Source and Free software.
  • Calc is cross platform, runs on Linux, Windows, Mac OS etc.
  • OpenOffice Calc is mostly able to read Microsoft office format like XLS (up to a certain extent XLSX)
  • Native support for Open Document Format (ODF)
  • Supports Macros, Complex Formulas, Graphs
  • Plug-in or Extension support that gives extra features in the form of 3rd party add-on’s to make Calc more interesting.
  • Export to PDF option.
  • Database support with OpenOffice Base.
  • Word Art, Fancy fonts support.
  • Great compatibility with Microsoft Office 1997-2003 file formats.
  • CSV import facility
  • Auto-correction, Spell-check and much much more…

Graph Support – Calc offers a various graph support just like Microsoft Excel. Very easy to plot Graph, modify, rename axes etc.

image

Extension Support – Lots of Extensions available on OpenOffice web page. Plenty of customizations are possible.

image

Microsoft XLSX Format support – OpenOffice Calc is able to read Microsoft’s new document format not completely but mostly accurately. Here is a XLSX file opened in Microsoft Office 2010 as well as OpenOffice Calc 3.1.

image image

Office 2010 OpenOffice Calc 3.1

Export to PDF option – OpenOffice Calc is able to directly export the current document to PDF which is very handy most of the times.

image

Short-comings of OpenOffice Calc

Well, OpenOffice Calc is highly capable but however, at times, Calc seems to be slower compared to Microsoft Excel. Not much compatibility between Microsoft Excel Macros and Calc Macros. XLSX format support is still improving. Extension feature is great but you will have limited extensions to try out though.

All said and done is, OpenOffice Calc is highly capable and challenger to Microsoft Excel. It is free and can be used in Enterprise environment without any legal obligation.

If you have any feature of Calc that you like, then please add a comment below.

Are You Looking For A Lawyer or Attorney? Here Is How To Locate Easily via iPhone

While the words lawyers and attorneys are interchangeably used, by definition, each has a unique meaning. A lawyer, by definition, is someone who is trained in the field of law and provides advice and aid on legal matters. An attorney is qualified and licensed to represent a client in court. If you are looking for a lawyer or attorney, then most of the time you are short of time and need to quickly get to the information.  Via the web apps, iPhone and iPod touch let you easily flick through the Lawyer or Attorney profiles and help you seek what you are looking for. Web applications or web apps are designed to combine the power of the Internet with the simplicity of Multi-Touch technology on the iPhone or iPod touch.

Here are six, very useful web apps that helps you to find an attorney or a lawyer in your city with just few touches on your iPhone or iPod touch.

1. Patent Attorneys

This web app lets you to easily find the newest registered United States Patent Attorneys across the world. If you have an invention idea and you don’t want it to get ripped off, then you need to find a United States registered Patent Attorney. With this web application you can simply find a fresh United States Patent and Trademark Office (USPTO) attorney and lawyer. Patent Attorneys was developed by Andreas Labs.

Patent Attorneys

2. Milwaukee Bankruptcy Attorney

For clients who are frustrated, upset, scared and never been in such horrible financial situation like this before, Milwaukee Bankruptcy Attorney is the please that provides a fresh start. Bankruptcy was designed precisely for people in horrible financial circumstances. All you need to do is to fill out the contact form explaining your situation and Milwaukee Bankruptcy Attorney can help you in these difficult times. Milwaukee Bankruptcy Attorney is developed by  Robert Flessas.

Bankruptcy Attorney

3. California Lawyers

If your looking for lawyers in California then the California Lawyers web app for iPhone is the best mobile resource for free information on qualified California Lawyers featuring attorney listings and professional profiles. The profile has been created specifically for Phone and it includes educational credentials, professional experience, e-mail, and Google Map integration with iPhone. It has an one-touch dialing so you can get it touch with the lawyer right away. California Lawyers is developed by The Lawz Incorporated.

California_Lawyers

4. Lawyers

The web app Lawyers is the first mobile resource targeted to provide free information on U.S. attorneys. It features professional attorney listings and professional profiles created specifically. The profiles include information on educational credentials, professional experience, e-mail and Google Map integration with iPhone. It has an one-touch dialing provision if you want to get in touch with the lawyer right away. Lawers web application is developed by Michael Lubofsky, Esq., Attorney Web Design

Lawyers

5. New York Lawyers

If you are looking for lawyers in New York, then the New York Lawyers web application for iPhone is an useful resource for free information on qualified New York Lawyers. It features attorney listings and professional profiles created specifically for Phone including educational credentials, professional experience, and one-touch dialing, e-mail, and Google Map integration with iPhone. New York Lawyers web application is developed by The Lawz Incorporated.

New York Lawyers

6. D.U.I Lawyers

If you are caught and need a lawyer for Driving under the influence (DUI) of alcohol, then this web application for iPhone comes in very useful. This tool geolocalize you using your ip address and instantly give you the complete listing of D.U.I. Lawyers around you
- Simply call or directly email a lawyer
- You can choose another state or another city around your position
- More than 530 D.U.I. lawyers, database updated regularly

D.U.I Lawyers web app is developed by iPhone Dev France

DUI_Lawyers

Technorati Tags: ,,,

del.icio.us Tags: ,,,

Top Five Web Desktops

A web desktop or webtop is a desktop environment embedded in a web browser. These web desktops provide a look and environment similar to that of Windows, Mac or a Graphical User Interface on Unix and Linux systems. The virtual desktop runs in a web browser while the applications, data files, configuration, settings etc resides remotely over the network. Though users are skeptical about the fact that data files resides remotely over the network, the convenience and mobility is mainly influencing the growth of web desktops. The increasing speed of internet is another factor influencing the use of web desktops.

Here in this post we review some popular Web Desktops that has some cool features.

1. Glide OS

Glide OS 4.0 is a comprehensive Ad-Free cloud computing solution. It not only provides you an ad-free alternative, but it also provides you more storage, more features and more control over on how you share your private information and personal files.

Glide is a free suite of rights-based productivity and collaboration applications with 30GBs of storage. You can setup and administer up to six family member accounts including child accounts from your Glide settings panel. If you want additional storage or would like to add additional users, you can upgrade to Glide Premium with 250 GBs for $50.00 a year or 20 cents per GB per year. The Glide Premium account lets you to setup and administer up to 25 users. The Glide OS provides automatic file and application compatibility across devices and operating systems. With Glide OS you also get the Glide Sync App which helps you to synchronize your home and work files. Join Glide from this link. It supports IE7, Firefox 3, Safari and Chrome browser.

Glide-desktop_bubble

2. eyeos

eyeos was founded as an Open Source project in August 2005 and two years later, the eyeos company was created to provide eyeos services around the world. Today eyeos is both an Open Source project which has not stopped growing since it was released. eyeos is the Open Source Cloud Computing’s Web Desktop. Depending of the usage and the needs of the user, eyeos is divided into personal usage, developers, education and public administrations.

Personal usage - The client must have only a web browser to work with eyeos and all its applications, including Office and PIM ones.

For Developer - eyeos provides a toolkit to create new applications easily. You can also use eyeDesigner to design them initially.

For education - eyeos can provide schools and universities with a full web platform where students, teachers and parents will have a personal yet collaborative desktop to work and, communicate between themselves and get organized inside and outside the school.

For Public Administrations - With a private server, eyeos can provide city councils, public library networks, free Internet points and other public environments the perfect. You can join here and check the features it provides. It supports IE6/7/8, Firefox2/3, Safari, Opera and Chrome browser.

eyeos

3. Ghost

The Ghost Cloud Computing comes in three flavors, Ghost Personal, Ghost Personal and Ghost Enterprise.

Ghost Personal is your own personal hard disk on the Internet. Ghost Business and Ghost Enterprise provides a business file server and/or employee personal file storage as a secure service with web applications ready for working over the Internet.

Ghost is hosted in Amazon.com’s famous data center allowing you to store your folders and files across the Internet as easily as you would on your local hard disk (C: drive) or on a USB Flash drive. But your Ghost is available from any computer or mobile phone in the world, never crashes or gets lost. You can access your Ghost in the following ways:

  • Web portal - a web page where tools from Ghost and their partners allow you to view, edit and share your files easily and quickly
  • Mounting as a drive on Windows - e.g. your Ghost can be mounted as a G: drive on Windows and used just like the local C: drive.

You can signup and checkout the features here.

It supports IE6+, Firefox2+, Safari. Partial: Chrome and Opera browsers.

ghost-desktop

4. MyGoya

myGoya is an online operating system with no installation required and can be accessed anywhere. You can access your desktop from any computer that has an internet connection by using myGoya. With myGoya you have the following advantages:

  • Its like having your hard drive on the web
  • All your data can be saved directly online, always secure, and accessible any time
  • myGoya includes, file manager, calendar, mail management, flickr widget, chat box and more

Try the free sign-up here

mygoya

5. StartForce

Startforce is the leading provider of Web Desktop services used by businesses of all sizes around the world. With Startforce, you can run Windows apps such as MS Office, Adobe Acrobat and Quickbooks. You can also stitch in web apps such as Salesforce.com, Google or your company’s intranet web apps. It also has developed a handful of Startforce native apps such as Email and Calendar. The combination of Windows Apps, Web Apps, and Startforce Apps makes Startforce Web Desktop the most comprehensive and functional virtual desktop solution on the market. Complete features available here.

startforce

 

Absolutely Free MPP Viewer That Runs On Windows, Linux and Mac OS - Microsoft Project Plan Viewer

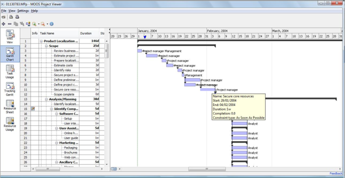
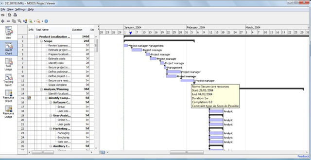
MOOS Project Viewer is a free MS Project viewer application that allows you to open, view and print any MS Project file (MPP, MPT formats). Best thing about MOOS Project Viewer is that is can run on any Java enabled platform. This includes the three major operating systems Windows, Mac OS X and Linux. This is an ideal Free alternative to ProjectReader commercial Software which is pricy.

All it requires is that you have Java Runtime Environment on your computer which can be downloaded for free from here.

image

  • Open any and all Microsoft Project files (mpp, mpt, xml) and Microsoft Project versions (2000, 2003, 2007, 2010)

  • No need to have MS Project installed on your computer

  • Easy to use interface (easier that with Microsoft Project)

  • Available views: Gantt Chart, Task Usage, Resource Sheet, Resource Usage, Tracking Gantt

  • Print any view

  • Wide Gantt chart timescale range (from minutes to years)

  • Show critical path, deadlines and baselines in Gantt chart

  • Show/hide, arrange and resize columns per view and keep settings

  • Running on multiple platforms (Windows - 2000, 2003, XP, Vista, Windows 7; Mac OS X; Linux)

  • 24 hours support

Download MOOS Project Viewer for Free – Here.

How to Broadcast Yourself easily using P2P Streaming?

While there are many ways to broadcast yourself, here is something promising for bandwidth conscious broadcasters who wants to distribute their live videos.

GoalBit is a open source P2P streaming, released by a group of Uruguay-based P2P researchers is a video streaming platform capable of distributing high-bandwidth live video content to everyone preserving its quality. With GoalBit, you can live broadcast yourself or you can play and record video streams on the network. It’s a free software released under the GNU General Public License.

goalbit

Live Broadcast Yourself is the main functionality which provides the user the capability of creating its own video stream. The user can control several aspects of such transmission, such as the content being transmitted, its quality and encoding, the publication method used and the capability of encrypting it. When this functionality is working the peer is referred to as a Goalbit Broadcaster peer, with every Goalbit Player working as a client being able to join the generated video stream.

GoalBit Player is available for Windows and Linux.

Here is the step by step procedure how to broadcast yourself.

Technorati Tags: ,,

del.icio.us Tags: ,,
Related Posts with Thumbnails