10+ Subversion And SVN Clients – GUI For The Popular Subversion And SVN Source Repository
Apache Subversion (aka SVN) is a highly popular Enterprise grade centralized Source Code Version Control that is Open Source and Free. Many famous community driven open source projects use SVN as standard version control system (SCM). Forrester Research, has published a report saying that many non open source, corporate entities have started to use SVN extensively. SVN is a great alternative to the legacy CVS.
Many have opted Subversion over CVS. It can be an alternative to Rational Clearcase as well. It makes sense to explore and list down SVN or Subversion clients for the developer community that can conveniently check out and check in code either directly from their Development environment or independently. The below list contains Standalone SVN clients, Visual Studio/Eclipse plug-in for SVN etc. Go through them and pick your favorite!
Recommended Reading:
TortoiseSVN (Open Source)
TortoiseSVN is a Subversion client, implemented as a windows shell extension. It is one of the coolest way to interact with SVN. It is easy to use Revision control / version control / source control software for Windows. Since it’s not an integration Plug-in for a specific IDE, you can use it with whatever development tools you like. It is easy to use, all commands are available directly via Windows Explorer, Change graph, merge, Resolving conflicts and much more are supported. Read more.
VisualSVN (Commercial)
VisualSVN is a Visual Studio plug-in that integrates Subversion and TortoiseSVN seamlessly with Visual Studio. VisualSVN virtually eliminates the management of your project source code files within Subversion. Program, design, debug and deploy with VisualSVN as your silent partner that safeguards your source code. With VisualSVN deployed throughout your development organization, all of your developers will be using Subversion confidently and effectively to manage and safeguard your organization’s work product. Read more.
AnkhSVN (Open Source)
AnkhSVN is a Subversion Source Control Provider for Microsoft Visual Studio 2005, 2008 and 2010. AnkhSVN provides source code management support to all project types supported by Visual Studio and allows you to perform the most common version control operations directly from inside the Microsoft Visual Studio IDE. Read more.
Subclipse (Open Source)
Subclipse is an Eclipse Team Provider plug-in providing support for Subversion within the Eclipse IDE. It has powerful Merge tools and Version graph support for SVN. Read more.
RapidSVN (Open Source)
RapidSVN is a cross-platform GUI front-end for the Subversion revision system written in C++ using the wxWidgets framework. It is Simple, provides an easy to use interface for Subversion features. It is efficient simple for beginners but flexible enough to increase productivity for experienced Subversion users. It is portable, runs on any platform on which Subversion and wxWidgets can run: Linux, Windows, Mac OS/X, Solaris, etc. It is fast as it is entirely written in C++. Read more.
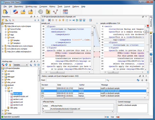
SynchroSVN (Commercial)
SyncroSVN Client makes easier document and code sharing between developers. Syncro SVN Client is a multiplatform SVN client that allows you to browse repositories, check for changes, commit changes, update your working copy, merge code, resolve conflicts, examine the revision history and much more. Read more.
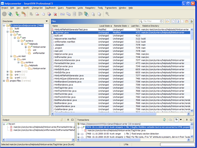
SmartSVN (Commercial)
SmartSVN is a highly optimized graphical client for the SVN. SmartSVN targets professionals who demand a reliable, efficient and well-supported SVN client for their daily business. SmartSVN runs on all major operating systems. It is paid and comes with great tech support team. Read more.
Subcommander (Open Source)
Subcommander is a stand alone gui client fo the Subversion version control system. It is free, open source and cross platform. It can run on Windows, Mac OS and Linux/Unix. Subcommander has easy branching tools, source code difference, merging tools and much more. It can be your one stop for SVN client requirements. Read more.

eSVN (Open Source)
eSvn is a GUI frontend to the Subversion revision system and it supports lots of features, Checkout, Import, Export, Update, Commit, Add, Delete, Copy, Move, Merge, Switch, Revert, Log etc Read more.
KDESvn(Open Source)
GUI front end for SVN, for KDE fans! Needless to say, supports most features. Particularly, the below Version Tree looks great! Read more.
Cascade (Commercial)
Commercial interface to SVN, Access your source control repository faster, especially from remote offices, with Cascade’s unique caching technology and proxy server. Read more.
qSVN (Open Source)
QSvn is a GUI Subversion client for Linux, UNIX, Mac OS X and Windows. It is a real client not a GUI wrapper for the command line client from Subversion. It uses kdeSVN internally. Read more.
RabbitVCS (Open Source)
RabbitVCS is inspired by TortoiseSVN, is open source and available for Linux community. It is written to provide simple and straightforward access to the version control system – SVN. Currently, it is integrated into the Nautilus file manager and only supports Subversion. In future, we can expect more. Read more.
Sventon (Open Source)
sventon is a free, open source, web client for browsing Subversion repositories. It is powerful, straightforward to use, and super easy to install. It is completely written in Java. All the usual features of SVN are supported. Read more.
Subversive (Open Source)
The Subversive project aims to provide Subversion (SVN) integration for Eclipse. The Subversive plug-in gives you the ability to work with this CVS successor version control system from the Eclipse workbench. You can work with Subversion repositories in almost exactly the same way you can now work with CVS repositories using the CVS plug-in bundled in the standard Eclipse distribution. Read more.
iVersion (Commercial)
iVersion brings native SVN support to the iphone, including many of the advanced features you would only expect to find on a desktop client. Browsing of the folder hierarchy, viewing and editing of small files such as programming code or txt files are all available in a simple, easy to use, interface. iVersion also allows you to view the commit log or history of a file, including dates, commits and usernames. With iVersion you have a powerful svn client at your fingertips even when your away from your desktop. Read more.
















Versions (http://versionsapp.com/) is a good subversion UI for the Mac.
Thank you rpg for suggesting VersionApp! We will check out.